Sketchup Resources
 
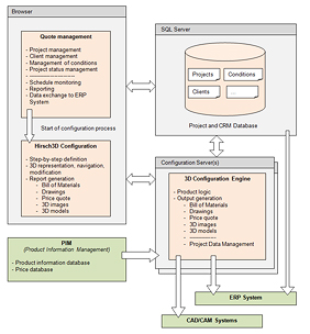
		Our clients use various CAD and other IT systems to manage their projects, products, customers, quotations, and the manufacturing processes. Our software solutions provide smart possibilities to communicate with the ERP, PIM, price DB and CAD systems of our customers.
As a result of the configuration process a realistic and intelligent BIM (Building Information Model) product will be generated, which can be placed and used in the most popular CAD and CAM systems.
The Hirsch3D SketchUp plug-in allows the use of the Hirsch3D configuration solutions from SketchUp itself. You can open the Configuration Environment set up the required product, and places it into the SketchUp workspace on a very simple way:

With the help of the Hirsch3D ArchiCAD Add-On, architects, and designers can use Hirsch3D BIM Products in their projects. Smart connection allows easy definition, and simple modification of complex BIM Objects within the ArchiCAD environment:

|  | The different export plug-ins of Hirsch3D allows the integration and use of the BIM Products in various CAD systems. | 
| Using he 3DS export plug-in you can save the textured realistic model from Hirsch3D and load it in 3D Studio, and any other Autodesk products. | |
|  | DXF files can be used in most of the CAD software. | 
| The Kmz export plug-in allows the use of our models in SketchUp and Google Earth. | 
The Hirsch3D configuration solutions can use product codes, and other resources stored in the ERP databases, use existing 3D model components, textures etc. Get price and availability information directly from databases, or use customer information from PIM systems.
Hirsch3D provides the latest technology for customized communication. Based on the modular architecture of the software it is also possible to expand it with new import and export plug-ins.
